YouDiagram

DOWNLOAD

YouDiagram completo 2.9.6400
KIT completo installabile anche come aggiornamento di una qualsiasi versione di YouDiagram 2.9.X
gennaio 2026
Runtime di Crystal Report 8.5 da installare per la generazione dei report
YouDiagram2.jpg

Youdiagram: ultima versione 2.9.6400 gennaio 2026

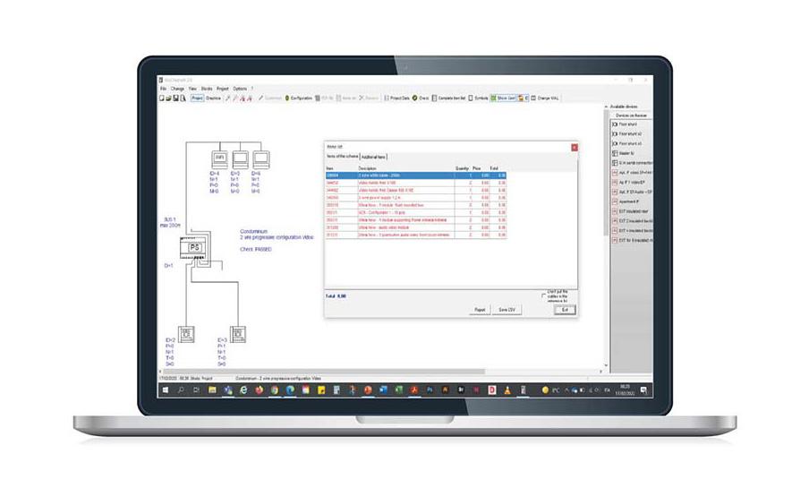
YouDiagram è il software BTicino per la progettazione di impianti Video e citofonici 2 fili, 8 fili e analogici, Sistema alberghiero, Sistema ospedaliero e Nuovo sistema antifurto.

CARATTERISTICHE DEL SOFTWARE

Youdiagram consente di disegnare lo schema unifilare dell’impianto in formato PDF e DXF, la scelta e la finitura dei dispositivi, la configurazione degli apparati, la verifica degli assorbimenti e delle regole installative su ciascun BUS di sistema.

Fornisce la lista articoli e la documentazione tecnica dei dispositivi.

 

Tienimi aggiornato

E' attiva la funzionalità che ti avvisa quando è stata rilasciata una nuova versione del software che hai scaricati precedentemente.

Requisiti di installazione

Il software è stato sviluppato per i sistemi operativi WINDOWS 32 e 64 bit:

  • WINDOWS XP (service pack 2)
  • VISTA
  • WINDOWS 7/8/8.1/10/11

Attenzione

A causa della molteplicità e della rapida evoluzione dei sistemi operativi e dei dispositivi di installazione non possiamo più garantire la completa compatibilità e il corretto funzionamento di tutte le applicazioni proposte.

 

Ultime novità

  • Aggiornamento di catalogo a novembre 2024
  • Aggiornato il sistema antifurto con le nuove centrali
  • Aggiunta telecamera 391441
  • Gestione del  Videocitofono connesso Classe 300EOS with Netatmo black
  • Gestione del posto esterno Linea 3000 black

 

iStock_71008897_XXLARGE_a.jpg

GUARDA I NOSTRI WEBINAR

Image
Webinar
Bticino Academy – Youdiagram

Scopri come utilizzare Youdiagram per la configurazione e preventivazione videocitofonica.